outlook邮件阅读窗格出现横向滚动条怎么办?
在小屏幕笔记本上使用outlook 2021或365时,阅读窗格经常会出现多余的横向滚动条,而同样设置的台式机大屏幕却显示正常。这个现象通常不是因为设置差异,而是因为outlook阅读窗格的布局机制是基于内容宽度动态缩放的。如果邮件中包含固定宽度的表格、高分辨率图片或特定的HTML排版,当笔记本屏幕宽度不足以完整呈现这些元素时,系统就会强制生成横向滚动条。


通过调整阅读窗格的位置、利用自动换行功能或更改显示缩放比例,可以有效消除或缓解这个影响视觉体验的滚动条。
一、切换阅读窗格布局
笔记本屏幕横向空间有限,将阅读窗格放在右侧会进一步挤压邮件内容的显示区域,极易触发横向滚动条。
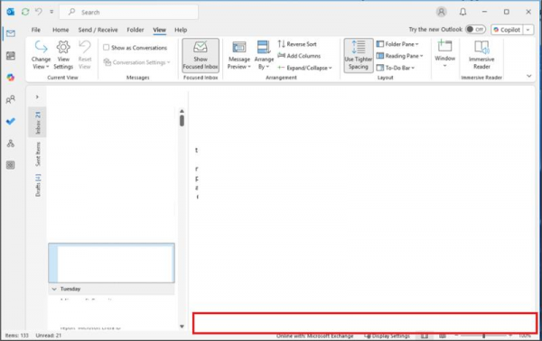
1、点击outlook顶部的视图 (View)选项卡。
2、在“布局”组中找到阅读窗格 (Reading Pane)。
3、将设置从“靠右”改为底端 (Bottom)。
将窗格移到底部后,邮件内容将获得完整的横屏宽度,绝大多数固定宽度的邮件都能在不触发滚动条的情况下完美适配。
二、强制文本自动换行
如果滚动条是由长段落文字引起的,可以通过修改windows通用的阅读逻辑来强制内容适应窗口。
使用纯文本模式预览:在outlook设置中,可以将读取邮件的格式临时改为“以纯文本格式阅读所有标准邮件”。
操作路径:文件 > 选项 > 信任中心 > 信任中心设置 > 电子邮件安全性 > 勾选“以纯文本格式阅读所有标准邮件”。
虽然这个操作会丢失图片和富文本格式,但它是解决小屏幕布局冲突最彻底的手段,特别适合处理排版混乱的广告或通知邮件。
三、调整系统DPI缩放与分辨率
笔记本默认的125%或150%缩放比例会导致outlook内部组件占用的像素点变多,从而挤占了内容的显示空间。


1、右键点击桌面空白处,选择显示设置。
2、找到缩放与布局,尝试将缩放比例调低(从150%调至125%)。
3、调整后重新启动outlook,你会发现阅读窗格可承载的内容宽度变大,横向滚动条随之消失。






