量子威胁是什么?会影响加密资产安全吗
量子计算在区块链和加密世界里属于那种还没完全落地,但已经开始影响方向的技术,它和传统计算完全不同,既带来算力跃迁的可能,也带来密码体系被冲击的担忧,很多公链和交易平台已经开始提前做准备。

量子计算到底是什么
量子计算和我们平时用的电脑不一样,普通电脑用的是比特,只能是0或者1,而量子计算用的是量子比特。
量子比特有个特点,可以同时处在0和1的状态,这种状态叫叠加态,它能在同一时间处理多种可能性。
除了叠加态还有一个关键能力叫纠缠,多个量子比特之间可以形成关联,一个变化会影响另一个,这让它在处理复杂问题时效率更高。
量子比特本身是非常娇贵的,需要在极低温、强隔离环境下运行,一般都放在特殊的低温设备里,否则就会失去稳定性。
量子计算带来的能力变化
量子计算的核心优势在于处理复杂问题的能力特别强,尤其是那种数据量极大、计算路径非常多的任务。
比如大规模数据搜索、科学计算、复杂模型模拟,这类任务传统计算机可能需要很久,量子计算可以显著缩短时间。
但它并不是万能工具,它的输出是概率性的,也就是说结果不一定是唯一确定答案,在一些必须精准结果的场景里并不适合。
同时量子计算成本很高,设备复杂,冷却和维护要求极高,这也是目前应用范围还比较有限的原因之一。
为什么区块链会特别关注量子计算
区块链安全的核心是加密算法,比如RSA、AES这些体系,目前整个互联网安全都依赖它们,而量子计算在理论上可以快速破解某些传统加密方式。
加密与解密能力同时存在
量子计算既可以用来做更强的加密,也可能用来做更快的破解。
它真正让人担心的地方不“未来加密能力,而是现有加密体系可能被反向解析。
量子破解加密的核心逻辑
一个关键算法叫Shor算法,由Peter Shor提出,它可以用量子方式分解大整数。
而RSA加密的安全性,本质上就是依赖大数分解很难。
在传统计算机里这个过程可能非常漫长,但在量子计算模型下,理论上可以大幅缩短时间。
区块链生态的不同反应
不同公链和机构对量子风险的处理节奏差异很明显,有的偏保守、有的已经开始布局工具链。
比特币的讨论状态
比特币社区更偏向逐步讨论+分阶段改进,核心争议点在于要不要动底层结构。
有一些提案开始出现比如:
1、设计迁移机制,让用户逐步把资产转到更安全地址。
2、提出类似BIP360的方案,用渐进方式替换旧签名体系。
3、讨论限制旧地址资产使用的机制,减少潜在风险面。
还有一种思路是给出时间窗口,让用户主动迁移资产,而不是强制修改整个网络规则。

比特币的核心矛盾点在于稳定性和升级之间的平衡,任何改动都必须非常谨慎。
以太坊与交易平台的路径
以太坊整体思路更偏工程化升级,不是一次性替换而是分阶段过渡。
以太坊基金会已经在推进后量子相关研究方向包括:
1、引入抗量子签名方案。
2、调整虚拟机结构,提高对新密码体系的兼容能力。
3、为未来升级预留接口空间。
一些二层网络也在同步探索不同实现方式,尝试在不影响主网的情况下先做实验。
交易平台方面比如Coinbase这类机构,更偏向风险管理体系建设,成立专门团队评估量子风险,并制定长期防护策略。
Solana的实验路线
Solana更偏灵活试验路线,没有大规模改协议,而是先做可选工具。
它的一种思路是金库模型,用户可以选择把资产放入更安全的合约结构里。
这些金库使用更抗攻击的签名方式,比如基于哈希的一次性签名机制。
这种方式的特点是:
1、不会影响整个网络结构。
2、用户可以自主选择是否使用。
3、更像附加安全层,而不是系统重构。
哪些行业更容易受到影响
量子计算真正带来的风险不只是在区块链,还包括整个信息安全体系。
金融体系
银行和支付系统依赖加密传输,一旦加密被破解,资金流和账户安全都会受到影响。
部门与公共系统
涉及身份信息、通信数据、机密资料等,一旦被破解会影响整个信息体系安全结构。
医疗系统
包括病历数据、研究数据、诊疗系统,这些数据一旦泄露影响非常直接。
云计算服务
大量企业数据集中在云端,如果加密体系被突破,攻击面会变得非常集中。
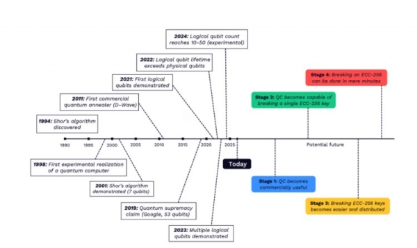
当前量子风险处在什么阶段
量子计算还没有达到可以大规模破解现代加密体系的程度。
设备成本高、稳定性不足、工程难度大,这些都限制了实际威胁的发生。
但安全行业已经开始提前布局,加密体系升级需要时间,一旦等到风险真正出现再行动会来不及。
企业如何应对量子风险
1、混合加密体系
现在的思路是“传统加密+新型抗量子算法”组合使用,比如量子密钥分发、抗量子密码体系等。
2、跟进标准化体系
一些安全机构已经开始发布后量子加密标准,比如NIST推出的相关算法标准体系。
这些标准未来可能会成为行业基础规范
3、避免使用不成熟方案
一些早期量子安全方案还没有统一标准,如果过早采用,后期可能会带来兼容性和迁移成本问题。
人工智能与量子计算的结合方向
人工智能和量子计算之间存在一定协同关系。
量子计算可以提升机器学习模型训练效率,而人工智能可以帮助优化安全策略比如:
①识别异常交易行为。
②预测攻击风险。
③优化加密策略部署位置。
但目前两者结合还处在早期阶段,更多是研究方向。
当前阶段更现实的安全重点
相比量子风险,目前更现实的威胁依然是:
• 钓鱼攻击
• 恶意软件
• 勒索攻击
• 私钥泄露
量子计算属于长期变量,而这些攻击是现实已经在发生的问题。






